- L'utilisation de disjoncteurs dans l'appartement
- Dispositif de disjoncteur domestique
- Le principe de fonctionnement du RCD sans mise à la terre
- Quel type de RCD est applicable dans les maisons et les appartements
- Calcul de la protection différentielle automatique
- Le courant nominal des automates d'entrée, travaillant en tandem avec le RCD
- Erreurs d'installation
- Comment vérifier les performances du RCD
- Vidéo sur les erreurs de connexion RCD
Pour ceux qui s'inquiètent de la protection de leur foyer contre les chocs électriques, la question se pose : comment choisir un RCD pour un appartement ou une maison ?
En raison de l'abondance de ces appareils par classification et type, vous pouvez acheter la mauvaise chose et tous les efforts pour protéger la famille seront vains.
Cet article vous aidera à choisir cet appareil.
L'utilisation de disjoncteurs dans l'appartement

Le RCD à l'entrée d'une maison ou d'un appartement est nécessaire pour se protéger contre les effets négatifs du courant électrique sur le corps humain, qui a directement touché les parties sous tension d'un équipement électrique ou son boîtier sous tension, en raison de la défaillance de ses parties individuelles.
De plus, ce dispositif sert à protéger contre l'inflammation du câblage électrique en cas de vieillissement ou de détérioration de l'isolation des fils et câbles.
Il convient de garder à l'esprit que le RCD s'éteint en cas de fuite à la terre, mais si vous prenez la phase et le zéro de travail, cela sera considéré comme une connexion de charge et l'arrêt ne se produira pas, ce qui est lourd de tragédie.
Dispositif de disjoncteur domestique

Le RCD comprend :
- Un noyau toroïdal fabriqué à partir d'une certaine qualité de ferrite.
- Deux bobines primaires (dans un RCD monophasé) en fil de cuivre d'une section non inférieure au courant de charge nominal.
- Une bobine secondaire de fil plus fin et plus de tours.
- Un actionneur conçu pour déconnecter les contacts de puissance en cas de fuite de courant à la terre.
- Un bouton de test avec résistance, nécessaire pour tester le fonctionnement du RCD, lorsqu'il est enfoncé, ce qui modifie les courants dans les bobines de phase et zéro, ce qui conduit au fonctionnement du mécanisme d'arrêt, amplificateur de courant (dans les RCD à commande électronique).
- Étui pour appareil.
Le principe de fonctionnement du RCD sans mise à la terre

Dans l'ensemble, il n'a pas besoin d'un conducteur de mise à la terre pour fonctionner, car une phase et un zéro de travail sont utilisés. Ces deux conducteurs traversent une sorte de transformateur de courant avec un enroulement de commande.
Supposons une charge de 10 ampères. Un courant d'une telle intensité traversera le conducteur de phase jusqu'à la charge. Et en passant par la charge, il revient le long du conducteur neutre avec les mêmes paramètres. Dès qu'une personne touche le corps de la chaudière, par exemple, dans laquelle l'élément chauffant a grillé et qu'un potentiel est apparu sur le corps, une partie du courant commence à traverser le corps jusqu'au sol et la différence entre les courants sur les conducteurs de phase et de neutre changent.
Ces maigres changements sont fixés par la bobine de commande et transférés au relais, qui, à son tour, active le mécanisme de déverrouillage et déconnecte la ligne de l'alimentation.
Quel type de RCD est applicable dans les maisons et les appartements

Lorsqu'on lui a demandé quel type de RCD mettre à l'entrée de l'appartement, la réponse est simple - un dispositif automatique avec protection différentielle (type AC - pour courant alternatif ou type A - pour courants pulsés et alternatifs), et un déclencheur électromécanique qui ne pas besoin d'une source d'alimentation supplémentaire. Vous devez acheter un appareil de bonne qualité, par exemple la société allemande ABB. Il a acquis une grande popularité pour la qualité de ses produits électriques et son prix raisonnable. Cela donnera une garantie de fiabilité et de sécurité.
De telles machines, en plus du déclenchement sur fuite à la terre, assurent une protection contre les courts-circuits et contre les surintensités consommées. Et votre sécurité passe avant tout !
Calcul de la protection différentielle automatique
La première étape consiste à calculer le courant maximal que l'équipement électrique de la maison ou de l'appartement peut consommer. Nous considérons leur puissance totale en watts, qui est indiquée sur les plaques signalétiques des appareils, puis nous divisons la puissance par la tension du secteur et nous obtenons le courant en ampères.
Par exemple : la puissance totale des appareils est de 4000 watts. On divise par 220 volts et on obtient -18 ampères. Par conséquent, la machine doit être d'au moins 20 ampères.
Quant au courant de fuite, 30 milliampères conviennent à un appartement ordinaire. Ceux-ci se trouvent le plus souvent dans les magasins d'électricité.
S'il y a une cabine de douche pour les pièces particulièrement humides, il est conseillé de faire une ligne électrique séparée et d'installer un difautomat de 10 milliampères pour plus de sécurité.
Pour les grandes demeures, où tout le câblage peut atteindre un kilomètre ou plus, le RCD à l'entrée de la maison est réglé avec une valeur nominale de 100 milliampères et plus, car avec une telle longueur de ligne, il y a inévitablement une fuite qui peut conduire à faux déclenchement du RCD. Ensuite, vous devez connecter le RCD dans le blindage pour chaque groupe séparément avec une valeur nominale de 30 milliampères de courant de fuite. Cela protégera la zone spécifique.
Le courant nominal des automates d'entrée, travaillant en tandem avec le RCD
Le courant nominal des automates connectés avec le RCD dans le blindage, tant en introduction qu'en groupe, doit être inférieur à celui des automates avec protection différentielle. Cela est nécessaire pour que la charge du réseau tombe sur les disjoncteurs conventionnels, car ils coûtent dix fois moins cher que les disjoncteurs avec RCD.
De plus, des courants accrus peuvent entraîner un fonctionnement incorrect du mécanisme RCD.
Erreurs d'installation
Une erreur courante lors de la connexion d'un ouzo dans un appartement est que dans les prises avec mise à la terre, le fil neutre qui ne passe pas par le RCD et est utilisé comme mise à la terre est connecté à la borne zéro de la prise. Cela provoque le déclenchement du disjoncteur de protection différentielle lorsque vous essayez de brancher quelque chose dans cette prise.
- Si cela se produit, inversez le fil neutre sur la borne de terre de la prise défonçable.
- Vous devez également connecter correctement les fils à l'entrée de l'appareil. Phase - pour contacter "L", et zéro - pour "N". Cela garantira le bon fonctionnement de l'appareil.
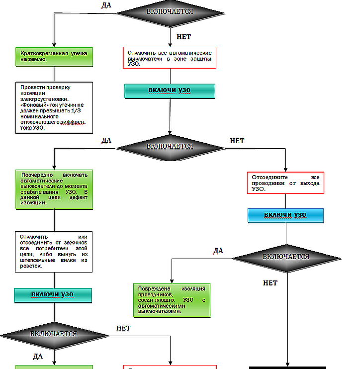
Comment vérifier les performances du RCD
Comme déjà mentionné, le bouton « test » est prévu à cet effet.
Mais son travail ne garantit pas une protection complète. Pour bien vérifier le bon fonctionnement de l'appareil, il est nécessaire de simuler une fuite au sol une fois par mois.Vous pouvez le faire très simplement :
- Prenez un indicateur de tension à LED bipolaire de type "contact".
- Localisez la phase dans la prise.
- Insérez un contact du pointeur dans la phase et l'autre touchera un conducteur mis à la terre, par exemple un radiateur ou des conduites d'eau en métal. Aussi, si c'est dans une maison de campagne ou dans une maison privée, plantez simplement la broche dans le sol et touchez-la avec la deuxième extrémité du pointeur.
En fonctionnement normal, le RCD doit se déclencher car le courant de fuite des LED est généralement supérieur à 30 mA (milliampères). Connectez également une extrémité de la cartouche à la phase, l'autre à la terre. Le résultat devrait être le même. Si le RCD ne fonctionne pas, il est temps de le changer.
Dans les cas extrêmes, vous pouvez utiliser une cartouche avec une lampe à incandescence de 220 volts.
Vidéo sur les erreurs de connexion RCD











